• Formulation

Setup the equations by formulas and data

m_1z_1^´´ = -F_1 + F_3

m_2z_2^´´ = -F_2 + F_4

m_3z_3^´´ = F_3 + F_4

I β^´´ = b F_3 - a F_4

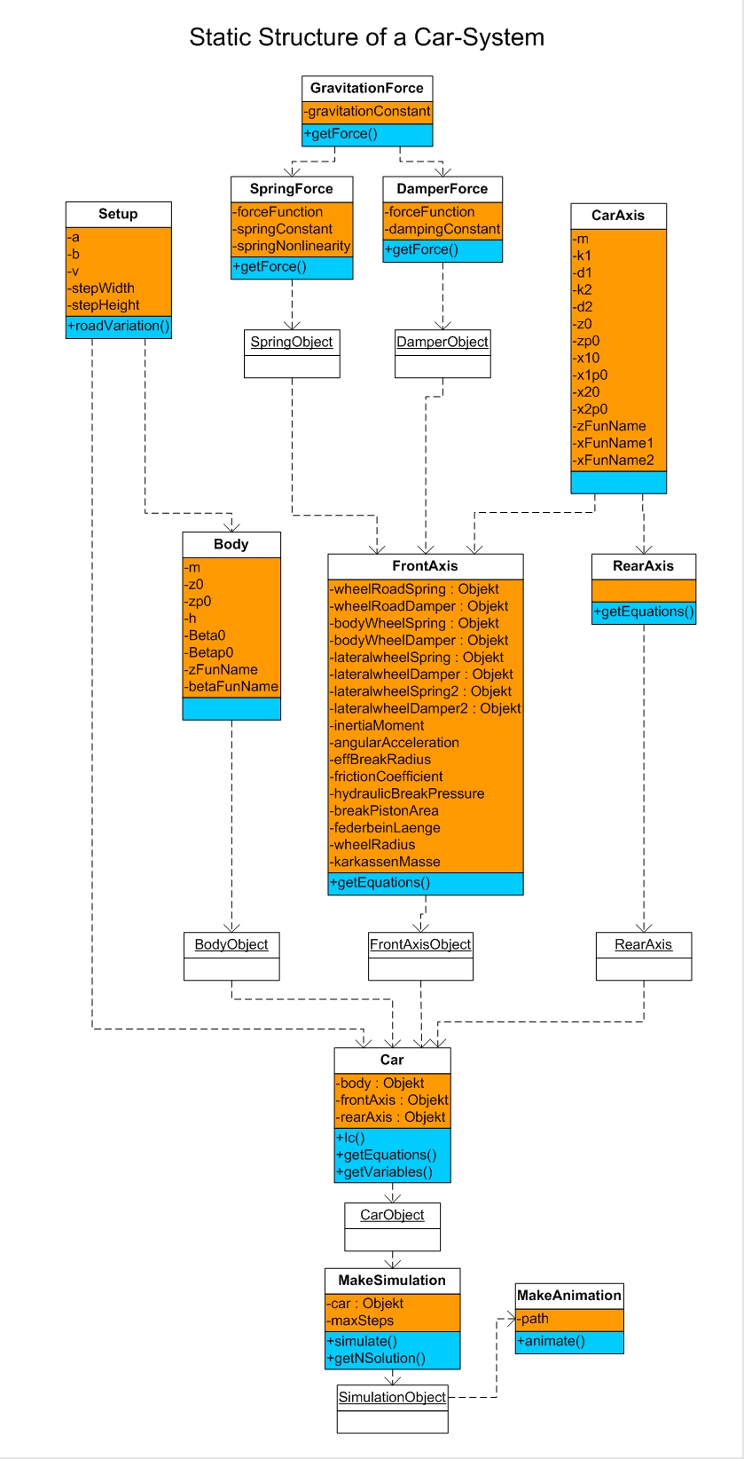
Elements governs expressions by classes and objects.

[Graphics:../HTMLFiles/KnowledgeGeneration_13.gif]


Created by Mathematica  (April 5, 2004)